헤이데어 설정 & 관리할 수 있는 멤버를 관리해보세요.
1. 멤버관리
•
•
이 후 [멤버관리>초대하기]기능을 통해 관리자와 팀원을 초대하고 함께 헤이데어 관리가 가능해요.
•
역할 안내: 역할은 크게 [소유자], [관리자], [팀원]으로 구성돼요.
◦
소유자: 회원가입을 통해 직접 생성된 계정으로 회사별 1명만 소유자 권한을 가져요.
소유자는 모든 수정/삭제 권한을 가져요.
◦
관리자: 소유자의 초대를 통해 생성된 계정으로 대부분의 수정/삭제 권한을 가져요.
(예: 멤버 상세 정보 수정/삭제는 ‘소유자, 관리자’만 가능)
◦
팀원: 소유자나 관리자의 초대를 통해 생성된 계정으로 뷰어 권한만 가져요.
2. [초대하기] 프로세스 안내
소유자 또는 관리자가 멤버 초대를 할 수 있어요.
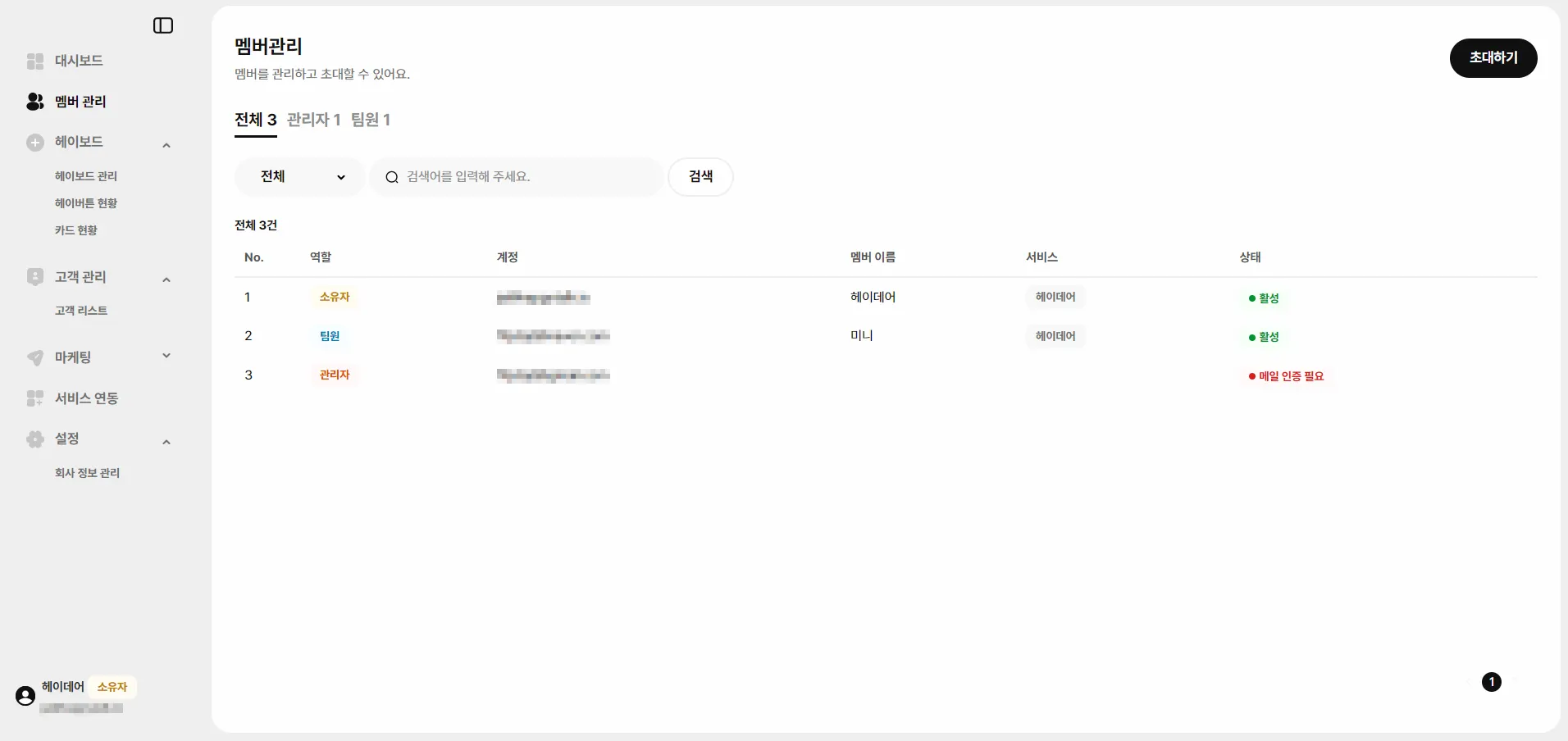
3. 멤버관리 구성
3-1. 멤버관리 목록
•
멤버관리 목록에는 [역할, 계정(이메일), 멤버 이름, 서비스명, 상태]를 확인할 수 있어요.
•
[전체] 또는 [관리자] 또는 [팀원]으로 구분해서 멤버를 확인할 수 있어요.
3-2. 멤버관리 상세
•
[프로필 설정]과 [멤버이력]으로 구성되어 있어요.
•
프로필 설정: 멤버 정보(이름, 계정), 멤버 역할, 사용 서비스 확인
•
멤버이력: 역할 변경이나 메일 인증 완료 등 해당 멤버와 관련된 전반적인 이력 리스트가 노출돼요.





