Search
🧑‍🤝‍🧑

멤버 관리

헤이데어 설정 & 관리할 수 있는 멤버를 관리해보세요.

1. 멤버관리

헤이데어 홈페이지를 통해 가입한 회원은 소유자 권한을 가지며 멤버관리에 최초로 생성돼요.
이 후 [멤버관리>초대하기]기능을 통해 관리자와 팀원을 초대하고 함께 헤이데어 관리가 가능해요.
역할 안내: 역할은 크게 [소유자], [관리자], [팀원]으로 구성돼요.
소유자: 회원가입을 통해 직접 생성된 계정으로 회사별 1명만 소유자 권한을 가져요. 소유자는 모든 수정/삭제 권한을 가져요.
관리자: 소유자의 초대를 통해 생성된 계정으로 대부분의 수정/삭제 권한을 가져요. (예: 멤버 상세 정보 수정/삭제는 ‘소유자, 관리자’만 가능)
팀원: 소유자나 관리자의 초대를 통해 생성된 계정으로 뷰어 권한만 가져요.

2. [초대하기] 프로세스 안내

헤이데어2.0 매뉴얼 (절대 수정/삭제 금지)
소유자 또는 관리자가 멤버 초대를 할 수 있어요.
단계: [멤버 초대하기] 화면에서 원하는 [이메일, 멤버의 역할, 서비스 선택] 후 [초대하기]버튼을 누르면 초대한 이메일 주소로 초대 메일이 발송돼요. (한번에 복수인원 초대도 가능해요.)
단계: 발송된 메일에서 [초대 멤버 인증하기]버튼을 누르면 ‘초대 멤버 등록’페이지로 이동돼요. [이름, 연락처, 비밀번호, 약관 동의]를 입력 후 [초대 멤버 등록]을 누르면 최종 멤버 등록이 완료돼요.

3. 멤버관리 구성

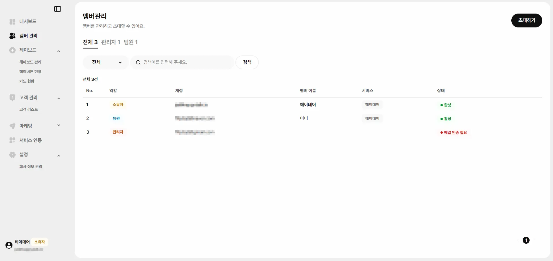
3-1. 멤버관리 목록

멤버관리 목록에는 [역할, 계정(이메일), 멤버 이름, 서비스명, 상태]를 확인할 수 있어요.
[전체] 또는 [관리자] 또는 [팀원]으로 구분해서 멤버를 확인할 수 있어요.

3-2. 멤버관리 상세

[프로필 설정]과 [멤버이력]으로 구성되어 있어요.
프로필 설정: 멤버 정보(이름, 계정), 멤버 역할, 사용 서비스 확인
멤버이력: 역할 변경이나 메일 인증 완료 등 해당 멤버와 관련된 전반적인 이력 리스트가 노출돼요.

홈으로 이동